SNS 웹 사이트 => 사이트 바로가기 => 현재 가동 중지
- 기간 : 2021.01.18 ~ 2021.03.12
- 팀원 : 한재덕, 김지은, 이진일
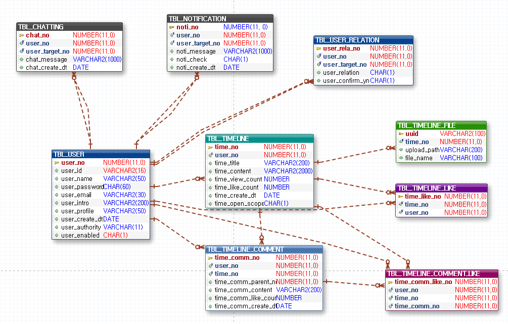
- Java 8
- Oracle 11g
- Spring MVC 4.3.2
- Spring Security 4.1.3
- Maven
- MyBatis 3.4.1
- Google Cloud Platform(GCP) - 인스턴스에 Tomcat 서버, Oracle DB 설치
- JSP
- Ajax
- HTML, CSS, JavaScript, JQuery
- Bootstrap
카카오 오븐 을 사용해서 UI를 설계했습니다. => UI 설계서 ppt
- 타임라인 리스트, 상세보기, 등록, 수정, 삭제
- 타임라인 댓글 리스트, 등록, 수정, 삭제
- 타임라인 게시글 좋아요 누르기/취소
- 로그인
- 로그아웃
- 회원가입
